The inca platform currently identifies questions using labels, not question numbers. While including labels as column headers is straightforward for Excel or CSV exports, SPSS exports are more complex due to strict variable naming rules (e.g., no spaces).
For flexibility, users can edit the field for question numbers. By default, these values will be auto-generated based on question order and used for SPSS variable names, just as they are today. Users will also have the option to turn off auto-generation and manually define these values—allowing for consistent variable naming across waves, even when changes are made.
To turn off and manually define the question numbers, follow these steps:
1. In the Overview page, turn off the toggle for "Auto fill question number"

2. Add your question in the Question Builder page and then edit the Question Number and Question Label accordingly.
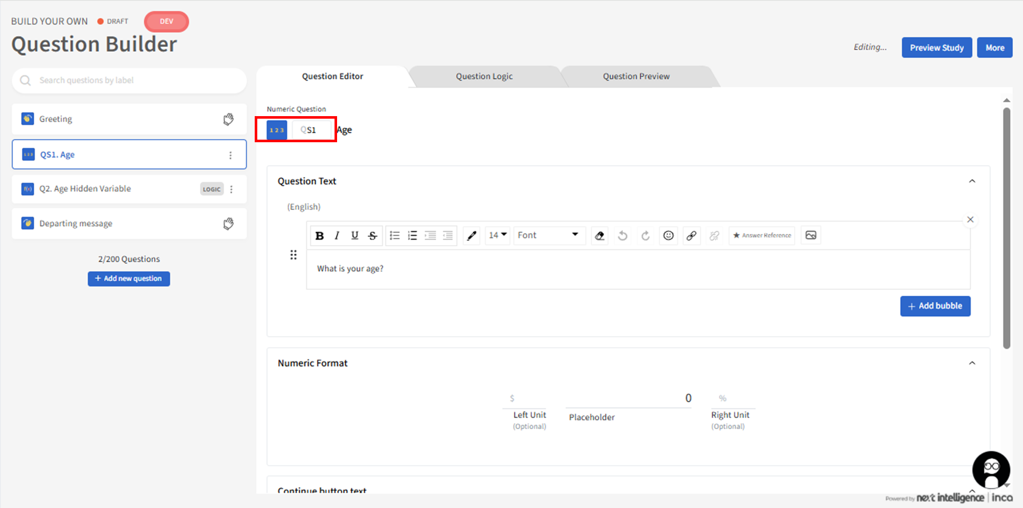
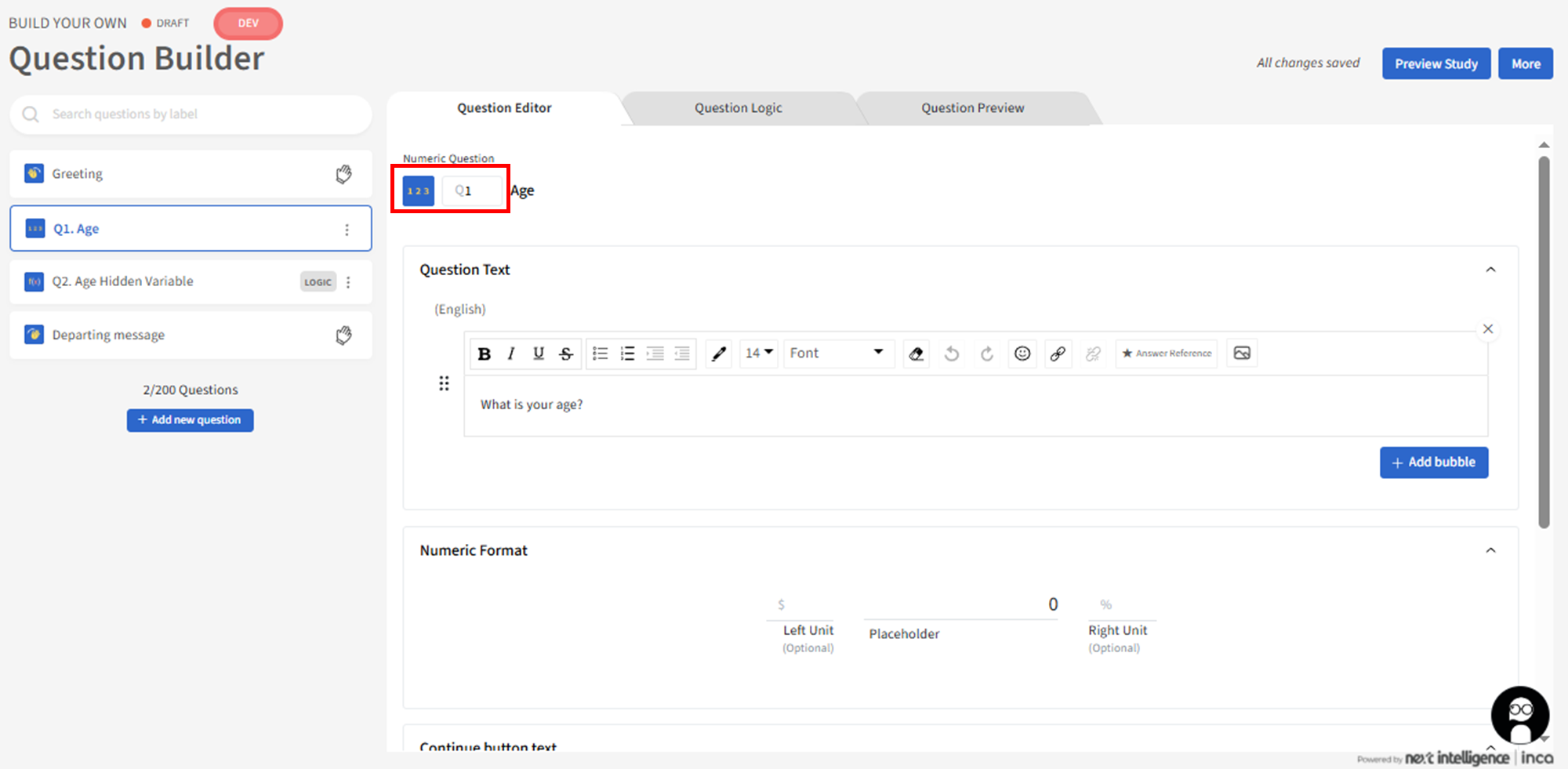
If the Auto fill question number toggle is turned ON, the Question Number field will be read-only. By default the first Question Number field will be Q1, and then the next question will be Q2 and so forth.
For example, "Q1 Age"
When Auto fill question number toggle is turned OFF, users can change the Question Number next to Question Label.
For example, "Q1 Age" can now be replaced as "QS1 Age".
Notes:
For user-customized question numbers, both letters and numbers are allowed. The system validates if the question numbers are unique within the project. Please note that 'Q" cannot be changed and the new question number will be appended right after "Q".
For question types that include both cards and options - such as Carousel and Tradeoff Ranking, users can either use auto-generated values based on card order or manually define their own card numbers. Please note that only numbers can be used to define Card Values in Carousel and Tradeoff Ranking cards, and the use of letters are not allowed.
For special options like “Other, Specify” and “Not Applicable”, the default values are 888 and 999, respectively. These values are currently cannot be changed.
Data Export
In the SPSS export, the variable names should follow the following rules:
- The variable naming will change from V + [question order] to Q + [question number]. For example, if the Gender question is the first in the questionnaire, the SPSS variable name is shown as V1 currently. With the new approach: If no question number is specified, the system will default to Q1 as the variable name based on its position. If the user assigns a specific question number, such as 6, the variable name will be Q6.
- For multiple choice questions—where each option is represented as a separate variable column—we’ll continue to include the option number or value in the variable name. For example, if Brand A is Option 1 in the question Brand Aware, and the question number is 10, the variable name for Brand A would be Q10_1.
- For Carousel questions, each individual card is identified using the question number of the overall Carousel question along with the card number. For example, if there is a Single Choice Carousel question with question number 20, and you're referencing Card 5, the variable name would be Q20_C5. In the case of a Multiple Choice Carousel question, the variable name for Option 1 under Card 5 would be Q20_C5_1.
In the SPSS export, the variable labels should use the following format:
Variable Name: Option Label (if applicable) - Card Label (if applicable) - Question Label - Question Text (if Question text is selected when exporting the data file)
On the Data Export page in the dashboard, we’ll add a new option under “Format Options” called “Include Question Text.” When selected, the question text will be included in the variable labels of the exported file.
Here are a few examples for the variable labels:
Q6: Gender - You are…?
Q10_1: Brand A - Brand Aware - Which of these brands are you aware of? Please select all that apply.
Q10_2: Brand B - Bank Aware - Which of these brands are you aware of? Please select all that apply.
Q10_3: Brand C - Bank Aware - Which of these brands are you aware of? Please select all that apply.
Q25_C1_1: Brand A - Reliable - Brand Image Association - Now, I’d like to show you some brand imagery descriptions. I’ll present them one at a time—please select all the brands you think each description applies to.
Q25_C1_2: Brand B - Reliable - Brand Image Association - Now, I’d like to show you some brand imagery descriptions. I’ll present them one at a time—please select all the brands you think each description applies to.
Q25_C2_1: Brand A - Innovative - Brand Image Association - Now, I’d like to show you some brand imagery descriptions. I’ll present them one at a time—please select all the brands you think each description applies to.
Q25_C2_2: Brand B - Innovative - Brand Image Association - Now, I’d like to show you some brand imagery descriptions. I’ll present them one at a time—please select all the brands you think each description applies to.
Related Articles
How to set up a PII Question?
Main Use This question type is mainly used for collecting the participants personal information collectively known as PII (Personal Identifiable Information). This includes name, email address, phone numbers, and postal/zip codes. Note: The default ...
What is a Loop Question and How to set it up?
<br> Main Use The Loop question allows users to ask the same question or set of questions, and dynamically repeat them multiple times for a participant. The set of questions can be repeatedly asked across different stimuli or based on answers ...
How to format QUESTION TEXT?
On the Question Builder page, you can format your question text using rich text formatting. Using this feature you can bold, underline, and change colours and fonts to name a few. This text customizing feature can be accessible across all question ...
What is a Tradeoff Ranking Question and how to set it up?
Main use: Tradeoff Ranking is mainly used to test the attractiveness and competitiveness of different ideas, including concepts, messages, logos, features and other stimulus materials. It explores further why the customers like or dislike the ideas ...
How to set up a Numeric Question?
Main Use: This question type is mainly used to collect exact numerical values (e.g. exact age, currency or spending, number/units, percentage). However, this does NOT include collecting phone numbers, postal codes etc or collectively known as string ...